本地消息表简介

本地消息表简介

本地消息表是分布式事务的一种实现方式,解决了分布式场景下数据最终一致性问题,是分布式事务相对简单可靠的解决方案,有一定的数据延迟性

20190301160905818
实现思路

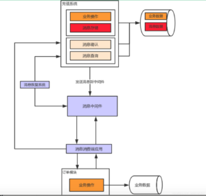
例:如在支付场景中,当用户支付完订单后,

  • 订单服务会向本地消息表插入一条消息,消息内容为订单支付成功
  • 订单服务会向支付服务发送一条消息,消息内容为订单支付成功
  • 订单支付的业务逻辑和本地消息表的写入,生成订单相关业务逻辑和数据,订单的异步MQ任务投递是在同一个事务中,其属性是原子的
  • 订单的异步MQ任务会被需要的服务消费,消费后的结果会更新本地消息表的状态
  • 本地消息表会定时扫描,将状态为未处理的消息重新投递到MQ中
  • 其他服务在需要查询订单状态时,会先查询本地消息表,若状态为已处理,则直接返回结果,否则向订单服务查询
  • 并且需要一个定时扫描程序定期扫描本地消息表,检查检索没有正确投递,或者下游服务没有正确应答的消息,将其重新投递到MQ中
  • 需要注意的是重新投递的MQ任务也可能会投递、消费失败,则需要在本地消息表中记录重试次数,超过最大重试次数则需要人工处理,注意在所有下游服务拉去MQ时的消息记录和日志需要完整,并且记录下每次消费的结果(正确或异常),方便后续分析和处理

问题

  • MQ服务,和其他服务在交互环节中会有数据不一致,延迟,消息丢失,服务挂机的情况发生,有服务宕机,消息丢失,进程消费异常等情况是会经常发生出现的,如何解决该问题
    • 需要通过生成全局消息表traceId的方式完善该问题的逻辑,全局消息表是全局唯一,并且幂等,如果有消息丢失进程挂起,假死等情况需要将全局的本地消息表记录中的mq数据重复投递,
    • 在其他分布式服务中需要幂等该进程的traceId的幂等消费,多次投递多次消费的结果是一致的
  • 本地消息表是和业务逻辑相对耦合的,如果业务逻辑发生变化,需要同步修改本地消息表的处理逻辑,否则会导致数据不一致的问题,所以该实现方式对业务侵入性较强,不适合处理通用性较强的场景,所以使用时需要注意代码的后期维护几率和成本,如果后期维护成本较高,并且业务逻辑频繁变更,建议使用其他分布式事务实现方式

https://www.ierchina.com

1 thought on “本地消息表简介”

Leave a Comment

Your email address will not be published. Required fields are marked *

Scroll to Top